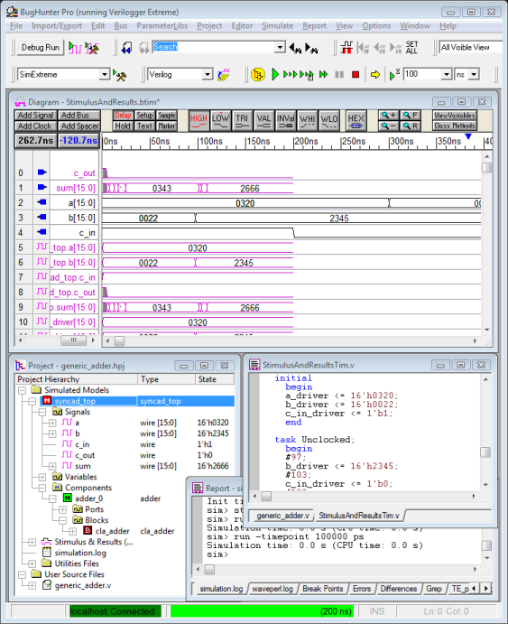
Get a High-performance compiled-code Verilog 2001 simulator with a FREE 6-month License VeriLogger Extreme is a high-performance compiled-code Verilog 2001 simulator with automatic test bench generation that significantly reduces simulation debug time. VeriLogger Extreme offers fast simulation of both RTL and gate-level simulations with SDF timing information. VeriLogger Extreme supports design libraries and design flows for all major ASIC and FPGA vendors, including Actel/MicroSemi, Altera, Atmel, LSI Logic, QuickLogic, and Xilinx. BugHunter Pro graphical debugger included with purchase of VeriLogger Extreme! BugHunter Pro is SynaptiCAD's graphical Verilog/VHDL integrated development environment, which supports debugging with all major HDL simulators. BugHunter supports source-level debugging, a waveform compression engine for high-speed waveform dumping and viewing, and graphical test bench generation features for rapidly testing HDL models. BugHunter also supports importing and exporting simulation test vectors to Agilent and Tektronix pattern generators and logic analyzers. VeriLogger Extreme makes verilog simulation and hardware testing easy Going one step further, VeriLogger Extreme enables designers to re-use the test vectors created in the simulation phase during their hardware test and debug. This means the same tests used to test your simulation models can test your actual hardware. Plus, you can create simulation test benches from waveforms acquired with logic analyzers, enabling you to test how your simulation reacts to data from existing hardware. Optimized for your laptop! VeriLogger Extreme has been optimized for low memory usage, enabling even very large designs to run on memory-constrained laptops. VeriLogger Extreme uses 20% less memory than SynaptiCAD's existing interpreted Verilog simulator, VeriLogger Pro, which itself uses less memory than any other simulator on the market. Speed-wise, VeriLogger Extreme is 10-40x faster than VeriLogger Pro for RTL-level simulation and 180x faster for gate-level simulation. Technical Details Evaluate and Purchase VeriLogger: VeriLoggger Screen Shot Simulation Button Bar Diagram Window  Report Window Project window Editor window Status Bar Customer Feedback Got a question about VeriLogger Extreme or Verilog simulation? You can always call 800-804-7073 to have any questions answered directly. Visit here for a quick primer on Verilog syntax. We also maintain a blog with updates about tips and features of Verilog simulation with VeriLogger. Language translations Japanese translation: Verilog simulator German translation: Verilog simulator French translation: Verilog simulator |